Deutsch
Englisch
HOME
WISSENSDATENBANK
FAQ
BENUTZERSCHNITTSTELLE
BACKSTAGE
RIBBON
KONTEXT MENU
Deutsch
Englisch
HOME
WISSENSDATENBANK
FAQ
BENUTZERSCHNITTSTELLE
BACKSTAGE
RIBBON
KONTEXT MENU
Login
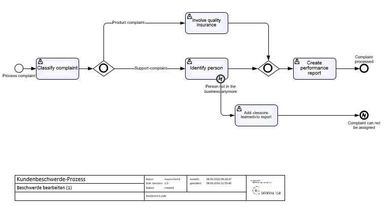
analytisch-2_en
Previous Image
Lightbox
Next Image
Copyright 2023, ELCA Informatik AG